软件功能介绍:
1.内容生成
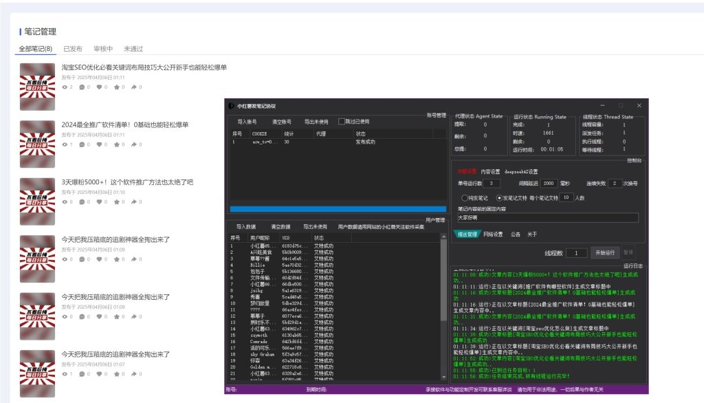
软件已对接DeepSeek AI,支持导入关键词,按关键词自动生成文章的标题,然后文章的内容以生成的标题去生成文章内容,当然也支持自定义导入文章标题和文章内容进行发布,可以自己选择使用
2.图文
软件支持选择文件夹,将你的图片放到文件夹里面,软件发布的时候自动随机调用这个文件夹的图片进行发布,建议多放一些
3.固定内容
软件支持在文章内容前插入指定的固定内容
4.发布选项
软件支持选择发布纯笔记或发布笔记艾特指定用户的功能选项,如果选择了发布笔记艾特指定用户,则导入你需要艾特的用户,软件发布笔记的时候会自动艾特你指定的用户,不选择则不艾特,可以按需选择
采集用户可使用下面这款软件进行采集
软件支持多账号多线程自动化批量发布笔记,支持每一个账号发布多少条自动换号和对接代理API等设置,可稳定24小时挂机运行

© 版权声明
(免责声明)温馨提示《请勿使用本软件进行非法活动,凡发现者禁封上报有关部门处理,本软件仅提供参考学习使用,请在下载24小时后删除本软件,若因使用者触犯法律法规带来的任何后果均与本站(作者)无关》
THE END
























































































暂无评论内容